二次元裏@ふたば

画像ファイル名:1770373720238.png-(49526 B)
49526 B26/02/06(金)19:28:40No.1399377902+ 20:47頃消えます
Z ImageやらAnimaやら色々出たけどせいせいしてるかい?
このスレは古いので、もうすぐ消えます。
126/02/06(金)19:31:55No.1399379126そうだねx23
ILでしてます…
226/02/06(金)19:33:11No.1399379590そうだねx1
Animaだいぶいいね
あとはCNとLora使えるようにしてほしい
326/02/06(金)19:34:04No.1399379900+
WAIの代わりになるものが出たら教えて
426/02/06(金)19:35:14No.1399380351+
どれだけ高性能になってもLora相当の追加教育ができないと普及せんだろうね
526/02/06(金)19:36:20No.1399380752そうだねx1
>どれだけ高性能になってもLora相当の追加教育ができないと普及せんだろうね
普通にLoRA使えるし配布もされてるよ
fu6262167.jpg
626/02/06(金)19:36:23No.1399380772+
話題のプリキュアにアナルファック腰ヘコダブルピースさせて抜きました
こむふぁいとかいうやつ意味分かんなくてやれてません
726/02/06(金)19:38:53No.1399381670そうだねx1
とりあえずわかる範囲で触っていじってエロい画像が出ればいいのだ
826/02/06(金)19:39:33No.1399381912+
最近はchatGPTで特殊性癖やってること多い
926/02/06(金)19:41:38No.1399382691+
PC買い替えないと動かないとは思うけど
Anima版のwaiみたいなやつが出てeasyみたいなの出たらおしえて
1026/02/06(金)19:43:37No.1399383498+
ぶっちゃけanimaに関しては今のでも十分使えるしあとは公式の追加学習くらいで他所がいろいろモデルいじる必要ないんじゃないかと思わなくもない
1126/02/06(金)19:43:42No.1399383531+
今ローカルは上の環境がないとできないもの出ても乗り換えるのがきっつい気はする
1226/02/06(金)19:44:20No.1399383752+
>普通にLoRA使えるし配布もされてるよ
lora使えたか
勉強不足だったぜ
1326/02/06(金)19:44:40No.1399383867そうだねx1
今こんな感じ
fu6262204.jpg
1426/02/06(金)19:45:11No.1399384080+
ZよりはAnimaの方が二次絵向きらしいな
1526/02/06(金)19:46:56No.1399384771+
WANとかは背景補完強いのにSDXLが背景弱いのでi2vやってても片手落ち感はあった
1626/02/06(金)19:47:34No.1399385023+
PonyとAnimagineが出た頃を思い出すな
ILでは上手くいかなかったものが出せるのは楽しい
1726/02/06(金)19:48:00No.1399385183+
>ZよりはAnimaの方が二次絵向きらしいな
現状のZいもげは特別danbooruから学習してないからな
noobのところがやるとはいってるけど
1826/02/06(金)19:48:04No.1399385203そうだねx1
ネーミングが悪すぎるので検索弱者なのがまぁまぁ足引っ張ると思う
1926/02/06(金)19:49:31No.1399385744+
16GBのグラボに買い替えなきゃ…
2026/02/06(金)19:50:04No.1399385956そうだねx1
Animaは現在のプレビュー版の学習サイズが512*512だから正式リリース版はもっと高精細になれるとかなんとか
本当かしらんけど楽しみなのは間違いないぜ
2126/02/06(金)19:50:34No.1399386147+
久しぶりに動画触ってるけどこれeasy wanじゃなくてcomfyから逐一インストールして動画の環境整えたほうがいいな?
2226/02/06(金)19:50:58No.1399386301+
グラボ買い替えるの無理だから当分今の環境のままだな
2326/02/06(金)19:51:58No.1399386678そうだねx7
まさか12GBで足切りされるとはね…
2426/02/06(金)19:52:12No.1399386766+
animaはSDXLよりパラメータ少なくてこれなのが凄い
2526/02/06(金)19:52:46No.1399386972+
Z-Image-Turboはいけるんじゃないの?
2626/02/06(金)19:53:36No.1399387285+
>animaはSDXLよりパラメータ少なくてこれなのが凄い
リリースされてまだ3日だからプロンプト研究もほとんど進んでないはずなんだけど
その段階でこれだけ色々出せるのすごい楽しいんだよね
低Step LoRA無いからゲロ重いけど…
2726/02/06(金)19:53:36No.1399387290+
>Animaは現在のプレビュー版の学習サイズが512*512だから正式リリース版はもっと高精細になれるとかなんとか
>本当かしらんけど楽しみなのは間違いないぜ
今出してるやつは一応1024で出力できるように調整は施してあるって書いてた
2826/02/06(金)19:53:40No.1399387315そうだねx1
>久しぶりに動画触ってるけどこれeasy wanじゃなくてcomfyから逐一インストールして動画の環境整えたほうがいいな?
去年の9月のeasy最終更新からWANの環境が激変してるからね
2926/02/06(金)19:55:11No.1399387910+
おぺにす…などの細かいパーツの描写が溶けがちなんだけどプロンプトが最適化されてないのかモデルの限界かいまいち分かんない
3026/02/06(金)19:56:03No.1399388241+
animaは自然言語が使えるいらすとやみたいな感じらしいけど手とかがまだ不安定だな
3126/02/06(金)19:56:52No.1399388591+
animaベースモデルでこれならチューニングしたらヤバそうな気はする
3226/02/06(金)19:56:55No.1399388605+
Anima知らんけどwebui対応してるモデル?
3326/02/06(金)19:57:07No.1399388686+
グラボのドライバが上がったら拡張機能が壊れたのでこむふぁいに引っ越しした
動作が色々と気持ち悪いね
3426/02/06(金)19:57:08No.1399388698+
画像じゃなくて音楽の話だけどAceStep1.5ってやつが最近リリースされてloraも作れるからお気に入りのアーティストの曲ぶち込んで学習するとまんま出てきて駄目だった
ここだとsuno使ってマジソングで遊ぶ人も多かったけどあれくらいの遊びならAceStepで十分かもしれん
3526/02/06(金)19:57:37No.1399388887+
まあ512*512でSDXL以前の旧モデルも使ってるから解像度より特殊性癖できるかどうかが重要だ
3626/02/06(金)19:58:08No.1399389068+
>Anima知らんけどwebui対応してるモデル?
現状ComfyUIオンリーっぽい
いまこそ勃起ぢからで乗り換える時だと思われる
3726/02/06(金)19:58:19No.1399389146そうだねx2
>低Step LoRA無いからゲロ重いけど…
これ試してみたらCFG1で半分以下になったよ
https://civitai.com/models/2364703/rdbt-anima
3826/02/06(金)19:58:34No.1399389245+
チクチンが出なかったので本リリースを全裸待機するしかないんだ
3926/02/06(金)19:59:03No.1399389442+
>>低Step LoRA無いからゲロ重いけど…
>これ試してみたらCFG1で半分以下になったよ
>https://civitai.com/models/2364703/rdbt-anima
たすかる
外人特有の煽りサムネが微笑ましいな
4026/02/06(金)19:59:31No.1399389605+
Comfyでつかうモデルのloraの作り方がわからない…
4126/02/06(金)20:00:55No.1399390132+
>Comfyでつかうモデルのloraの作り方がわからない…
別にloraの作り方ならwebuiもcomfyも同じでは
4226/02/06(金)20:01:30No.1399390374+
もうちょっと…もうちょっと快適になったら起こして…
4326/02/06(金)20:01:41No.1399390440+
animaさん採用してるテキストエンコーダーちっさくないですか?
もっとデカくてビンビンでも全然構わないんスけど
4426/02/06(金)20:04:45No.1399391621+
animaの版権キャラの学習範囲どれくらいなんだろう
2025年の作品も結構出てくるけど
4526/02/06(金)20:05:17No.1399391797+
土曜に時間かけて環境作るから…
4626/02/06(金)20:06:24No.1399392228+
>animaの版権キャラの学習範囲どれくらいなんだろう
>2025年の作品も結構出てくるけど
公式を読もう
>The knowledge cut-off date for the anime training data is September 2025.
4726/02/06(金)20:06:36No.1399392311+
>animaの版権キャラの学習範囲どれくらいなんだろう
公式読めば書いてるけど2025の9月まで
4826/02/06(金)20:06:42No.1399392354+
動画の自然言語は嬉しいけど画像は別にそこまで必要ないなって
4926/02/06(金)20:06:47No.1399392383+
comfyはマジで食わず嫌いだった
5026/02/06(金)20:06:56No.1399392448+
Anima使ってみたくてStabilityMatrixでComfy導入してみたけどファイルどこ置くんだとかだいぶバタバタした
5126/02/06(金)20:07:55No.1399392854+
巨乳のお姉さんの小さい頃とか簡単に出してくれるのすごいなぁと思った
あとLoRaのフォルダわけってみんなどうしてるのか教えて
なんかフォルダが増えると表示されるのも増えてめちゃくちゃ見にくくなるんだけど
5226/02/06(金)20:08:35No.1399393101+
animaってショタチンポ出るの?
イラスト屋は絡んだ瞬間巨根化するモデル多かったけど
5326/02/06(金)20:09:19No.1399393390+
ごめんanimaってなにベースなの?
5426/02/06(金)20:09:20No.1399393395+
comfyUI使いたくないけど最新の画像生成モデル使いたいいい
せめてeasy対応してほしいいい
5526/02/06(金)20:09:36No.1399393501+
zimgやらanimaやら強みがわからんのだがなんか解説してるとこある?
5626/02/06(金)20:09:58No.1399393641+
>ごめんanimaってなにベースなの?
nvidia Cosmos
5726/02/06(金)20:10:14No.1399393738+
Ilから抜け出せないけど最近はVRAMどれくらい使うんだろ
高画質だけど一般用グラボでは無理って時代から新規開拓してない
5826/02/06(金)20:10:47No.1399393946そうだねx5
「」が知りたい情報なんて大体公式🤗に書いてあるんだから質問する前に読んでこいって!!
5926/02/06(金)20:11:06No.1399394066+
>zimgやらanimaやら強みがわからんのだがなんか解説してるとこある?
animaはリリース1週間しか経ってないから多分壺かここくらいしかめぼしいドキュメント無いんじゃないか
使ってみればわかるけど構図の多様性でいらすとやさん以上のポテンシャルが垣間見える
6026/02/06(金)20:11:32No.1399394240+
>「」が知りたい情報なんて大体公式🤗に書いてあるんだから質問する前に読んでこいって!!
「」の大半はせいせいのしすぎで日本語はおろか📦語しか読めなくなってしまったんだ
6126/02/06(金)20:11:54No.1399394381そうだねx2
>>「」が知りたい情報なんて大体公式🤗に書いてあるんだから質問する前に読んでこいって!!
>「」の大半はせいせいのしすぎで日本語はおろか📦語しか読めなくなってしまったんだ
失礼な
e621語も読めるぞ
6226/02/06(金)20:12:05No.1399394463そうだねx1
無料で誰でも使えるんだから自分で試すのが手っ取り早いっちゃ手っ取り早い
6326/02/06(金)20:13:14No.1399394858+
Zいもげ追加学習できない問題が解決したって本当なんだろうか
6426/02/06(金)20:15:06No.1399395556そうだねx1
故人的には頭チンポになってるときに生成するから手軽にいらすとやさんでいっかなぁとはなった
6526/02/06(金)20:15:29No.1399395715+
>>ごめんanimaってなにベースなの?
>nvidia Cosmos
うお…知らないやつだ
じゃあ試さなきゃ
6626/02/06(金)20:15:30No.1399395721そうだねx4
成仏して
6726/02/06(金)20:16:10No.1399395984+
pussy juice
fellatio gesture
6826/02/06(金)20:17:15No.1399396378+
comfyこれLinuxでdockerできる人じゃないと使えなくないか?
6926/02/06(金)20:18:39No.1399396891+
ローカルでNAIみたいなこと出来るようになったら起こして
7026/02/06(金)20:18:54No.1399396996+
こむふぃは乗り換えようと一回頑張ったけどwebuiに結局戻っちゃった
7126/02/06(金)20:18:57No.1399397014+
FF10でガンビット組める人ならたぶんできるよ
7226/02/06(金)20:19:12No.1399397111+
おちんちんいじる前にCUDA Toolkitのバージョンアップしなきゃ…と思ったけど
まずNvidiaのドライバ入れ直さなきゃいけないの!?めんどくさ!
7326/02/06(金)20:19:29No.1399397206そうだねx2
ff10にガンビットは無いので無理って事か…
7426/02/06(金)20:19:52No.1399397329+
LTX-2落としたけどアニメ映像動かすのにいいモデルないかな
7526/02/06(金)20:20:44No.1399397640そうだねx1
>comfyこれLinuxでdockerできる人じゃないと使えなくないか?
モジュラーシンセ使った経験がある人も使えるぞ
7626/02/06(金)20:21:06No.1399397775+
zいもげはFlux VAEのクセに対する懸念が直撃してる感じ
こうなるとFlux2のVAEに変更して作り直すのも選択肢じゃないかなあ
7726/02/06(金)20:21:12No.1399397807+
animaもすごいけどZいもげみたいな大きいモデルで二次元がっつり入ったのも見たいな
7826/02/06(金)20:21:31No.1399397911+
comfyはよく分かんね!AIに聞くわ!で何とかなってる
7926/02/06(金)20:22:07No.1399398124+
Zいもげはベースモデルやっと出たのにそんな話になってるのか
不安だな
8026/02/06(金)20:22:13No.1399398158+
そのうち頭のいいエッチな人が簡単導入方法教えてくれるようになるからシコ猿の俺はそれまでwaiでシコってるよ…
8126/02/06(金)20:22:43No.1399398344+
俺が言えるのはとりあえずreForgeで動くようにして
だけだ
8226/02/06(金)20:22:46No.1399398361+
いらすとやさんから乗り換えるぐらいには精度高いのかな
8326/02/06(金)20:23:19No.1399398565+
ComfyUIはKサンプラーが動作のコアになっているのを理解するとピンとくるんじゃないか
Step数とかCFGとかはKサンプラーで全部設定するし
8426/02/06(金)20:23:42No.1399398699+
>俺が言えるのはとりあえずreForgeで動くようにして
>だけだ
俺が言えるのは今のうちにneoに乗り換えとけ
だけだ
8526/02/06(金)20:24:09No.1399398855+
拾った膨大なlora資産が使えないので乗り換えるのは悩ましい
全部を自作はしんどい
8626/02/06(金)20:24:33No.1399398994+
>zいもげはFlux VAEのクセに対する懸念が直撃してる感じ
クセってどんななのか気になる…
8726/02/06(金)20:24:34No.1399398997そうだねx3
>いらすとやさんから乗り換えるぐらいには精度高いのかな
現状はまだ良いかな…って感じ
ただまだプレビュー版だしベースモデルだからこれからまだまだ伸びると思う
8826/02/06(金)20:24:41No.1399399047+
neoとreforgeってどう違うの
8926/02/06(金)20:24:59No.1399399140+
オートコンプリート便利だもんな…分かるよ…
9026/02/06(金)20:25:01No.1399399158+
neoって拡張一通り動くの?
9126/02/06(金)20:25:15No.1399399248+
comfyUIのプロンプト編集周りのカスタムノード作ってもらったりして寧ろ依存度が増してきてる
9226/02/06(金)20:25:17No.1399399258+
>いらすとやさんから乗り換えるぐらいには精度高いのかな
いらすとやさんより2キャラ同時かき分けとかいいとは聞くけど
いらすとやさんはこれからも資産がまだまだ増えていくから
いやらすとやさんで満足した層とそうでない層にわかれる感じかね
9326/02/06(金)20:25:31No.1399399330そうだねx1
>neoとreforgeってどう違うの
Forgeの派生がForge neoでForgeの派生がreForgeだ!
9426/02/06(金)20:25:36No.1399399363+
comfyuiは複数Lora使うときにちょっと困る
ノードの繋ぎ方がわかったら解決しそう
9526/02/06(金)20:25:55No.1399399478+
ComfyUIのオートコンプリートあるんかしら
2年前の記事しか引っかからなくて現状よくわかんないぜ
9626/02/06(金)20:26:00No.1399399506+
neoどうやってインストールするの
9726/02/06(金)20:26:55No.1399399837+
今のComfyはjsonから足りないモデルやライブラリを提示してくれるから楽だな
昔は全部探してこなきゃいけなかった
9826/02/06(金)20:26:56No.1399399838そうだねx1
>comfyuiは複数Lora使うときにちょっと困る
>ノードの繋ぎ方がわかったら解決しそう
Lora Loader Stack (rgthree)でいっぺんに複数読めるよ
9926/02/06(金)20:27:12No.1399399934そうだねx1
今は無い拡張はAIに作ってもらえの時代だ
10026/02/06(金)20:27:17No.1399399978そうだねx2
ComfyUIはカスタムノードが効率化の9割だからなんか頑張って自分に合うやつ見つけるしかない
10126/02/06(金)20:27:18No.1399399980+
>ComfyUIのオートコンプリートあるんかしら
>2年前の記事しか引っかからなくて現状よくわかんないぜ
あるよ
10226/02/06(金)20:27:19No.1399399990+
Animaはまだまだ未熟だけどtwitching penisでちゃんとちんちんだけがビクビクするとか細かい不満が無くなるのがいい
10326/02/06(金)20:27:19No.1399399992そうだねx2
自分で一から作るんじゃなく配布されてるワークフロー弄る所から入れば未経験者でも使えたな
10426/02/06(金)20:27:22No.1399400015+
animaは滅茶苦茶軽くて良さそうだね
10526/02/06(金)20:28:13No.1399400336+
Easyreforgeが更新停止したあたりからたまにlora入れるくらいで何も環境変えられて無い
短小包茎チンポが色んなシチュでも安定して生成出来る環境あるかな…?
10626/02/06(金)20:28:31No.1399400438+
アニメ絵のnsfwを自然言語でコントロールできるのが強いanima
自然言語すらすら書けるように英語学習やり直す
10726/02/06(金)20:29:03No.1399400640そうだねx1
SDXLなんてかなり前の遺物みたいなものだから早く更新したいんだよな
10826/02/06(金)20:29:26No.1399400775+
PC性能がね…
10926/02/06(金)20:29:29No.1399400799そうだねx2
>いらすとやさんから乗り換えるぐらいには精度高いのかな
何をもって精度というのかという話だけども
少なくともいらすとやさんのとりあえず付けましたレベルの自然言語じゃなくてがっつり効果がある自然言語な上
danbooru語とe621語も使えるという至れり尽くせりなのにファイルサイズもSDXLより小さいよ
11026/02/06(金)20:29:58No.1399400974+
Anima用のいいワークフローある?
11126/02/06(金)20:30:31No.1399401176そうだねx2
>アニメ絵のnsfwを自然言語でコントロールできるのが強いanima
>自然言語すらすら書けるように英語学習やり直す
AI用の自然言語こそAIに考えてもらうのが一番良くね
11226/02/06(金)20:30:34No.1399401202+
ILの自作Loraをまた作るのか…と思うとしんどくなるが仕方ないか
11326/02/06(金)20:30:40No.1399401251+
anima気になるな
artistタグ効く?
11426/02/06(金)20:30:43No.1399401265そうだねx1
もうちょっと進化したら重い腰上げるから…
11526/02/06(金)20:30:53No.1399401336+
comfyはもう画面上で触手プレイしてて訳がわからないよ…
11626/02/06(金)20:31:16No.1399401492そうだねx3
>Anima用のいいワークフローある?
量子化モデルとか不要だから公式のpngをそのままcomfyのワークフロー読み込みすればいいよ
11726/02/06(金)20:31:32No.1399401603+
>もうちょっと進化したら重い腰上げるから…
俺はもうチンポで持ち上がったわ
11826/02/06(金)20:32:03No.1399401799そうだねx1
公式pngのどシンプルなワークフローをそのまま使えばWebUIみたいなもんだしな
11926/02/06(金)20:32:10No.1399401846+
illustrias系使ってるけど新しめのモデル使いたい
どれ使えばいい?loraなしでもかなり多くのキャラに対応してる奴が欲しい
12026/02/06(金)20:32:49No.1399402107+
>>Anima用のいいワークフローある?
>量子化モデルとか不要だから公式のpngをそのままcomfyのワークフロー読み込みすればいいよ
ありがとう
画像からワークフロー拾えるのが本当に楽よね
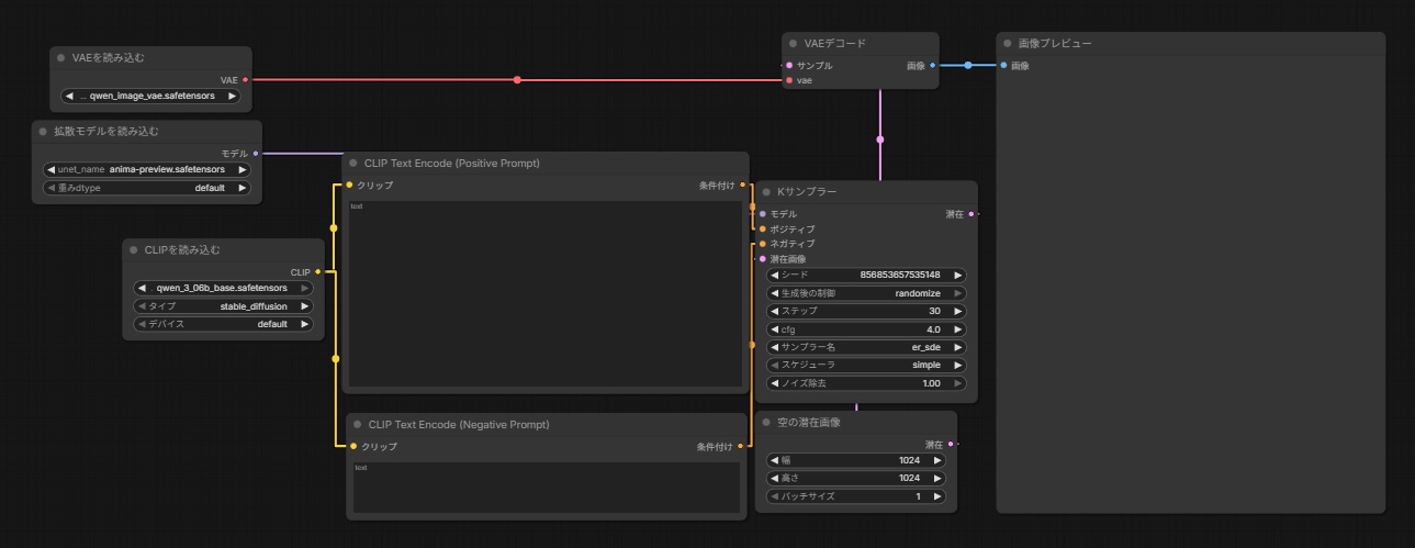
12126/02/06(金)20:33:01No.1399402191そうだねx3
fu6262401.jpg
animaで生成するのに必要なのってこれだけだからeasyが出てくるまで〜とかそんなの全く必要ないんだよね
12226/02/06(金)20:33:26No.1399402374+
>anima気になるな
>artistタグ効く?
danbooruベースで効くらしいけど効かないのもあった
12326/02/06(金)20:33:32No.1399402422+
指定されたmodel,vae,clipを繋げるだけで別に特別な事は必要ないからなanima
12426/02/06(金)20:34:14No.1399402699そうだねx1
>anima気になるな
>artistタグ効く?
普通に効くけど前に@付ける必要がある
12526/02/06(金)20:34:34No.1399402819+
animaってreforgeでも動くんです?
12626/02/06(金)20:35:46No.1399403285+
>danbooruベースで効くらしいけど効かないのもあった
xx_(xx)みたいなタイプは効かなそうだった
12726/02/06(金)20:36:03No.1399403405そうだねx2
>animaで生成するのに必要なのってこれだけだからeasyが出てくるまで〜とかそんなの全く必要ないんだよね
zいもげにしろqwenにしろ基本はどれもこれだしな
ごちゃごちゃしているように見えるのはどんどん拡張していくからで最低限画像生成したいだけならこんだけシンプルでいい
12826/02/06(金)20:36:08No.1399403448+
>fu6262401.jpg
>animaで生成するのに必要なのってこれだけだからeasyが出てくるまで〜とかそんなの全く必要ないんだよね
相変わらずコムフィーはわかりづらいな
12926/02/06(金)20:36:32No.1399403633+
>animaってreforgeでも動くんです?
reforgeはZいもげも対応しないからこれから先進化したモデルが使いたかったら
早いうちにneoかcomfyに移行したまえ
13026/02/06(金)20:36:42No.1399403704+
>illustrias系使ってるけど新しめのモデル使いたい
>どれ使えばいい?loraなしでもかなり多くのキャラに対応してる奴が欲しい
リアス系はしびたいで人気のやつ適当に漁れば大体問題ないよ
13126/02/06(金)20:36:42No.1399403705そうだねx1
俺いもーげのロリ5あれば一生やってられるかもしれん…
13226/02/06(金)20:37:23No.1399403965+
>illustrias系使ってるけど新しめのモデル使いたい
>どれ使えばいい?loraなしでもかなり多くのキャラに対応してる奴が欲しい
ILベースならキャラの範囲って同じじゃないの?
13326/02/06(金)20:37:43No.1399404109+
>相変わらずコムフィーはわかりづらいな
え……!?
13426/02/06(金)20:38:04No.1399404244+
まあ老眼には結構きついUIなのは間違いないが…
13526/02/06(金)20:38:27No.1399404407そうだねx3
ヤンマガってジャンプ?とかFF7ってスーファミで動く?みたいなレベルの質問がスイと出るのが不思議な界隈
13626/02/06(金)20:39:38No.1399404920+
>ILベースならキャラの範囲って同じじゃないの?
追加学習してたりするモデルもあるから…
13726/02/06(金)20:39:58No.1399405059そうだねx1
>xx_(xx)みたいなタイプは効かなそうだった
自分は普通に効いたけどたまたま学習してないタグだったんじゃないか?
あとその形式だとxx_\(xx\)って\を付けた方がいい時もあるぞ
13826/02/06(金)20:40:21No.1399405225+
comfyUIちょっと触ったけどみんなよく理解できるねこれ
エロの力か…
13926/02/06(金)20:40:21No.1399405228+
技術に詳しくないけどチンポ探りで飛び込んできたから無知無知ですまない...
14026/02/06(金)20:40:38No.1399405315+
>fu6262401.jpg
つなぐ線ってそんなにカクカクできたんだ
14126/02/06(金)20:40:47No.1399405369+
>あとその形式だとxx_\(xx\)って\を付けた方がいい時もあるぞ
それ試してないからそれかもしれん!帰ったら試すわ!
14226/02/06(金)20:40:50No.1399405401+
>illustrias系使ってるけど新しめのモデル使いたい
>どれ使えばいい?loraなしでもかなり多くのキャラに対応してる奴が欲しい
chenkinnoob
14326/02/06(金)20:40:53No.1399405433+
3060で動くようになったら起こして
14426/02/06(金)20:41:04No.1399405496+
>ヤンマガってジャンプ?とかFF7ってスーファミで動く?みたいなレベルの質問がスイと出るのが不思議な界隈
まあゲーム知らない母ちゃんがなんでもピコピコっていうようなもんかもしれん
14526/02/06(金)20:41:07No.1399405522+
あんまり情報転がってないけどnetayume luminaって使ってみた「」いる?
14626/02/06(金)20:41:26No.1399405660そうだねx5
>3060で動くようになったら起こして
じゃあ今夜は眠れないな
14726/02/06(金)20:42:02No.1399405901そうだねx1
>comfyUIちょっと触ったけどみんなよく理解できるねこれ
>エロの力か…
他人のワークフロー使うより自分で作ったほうが理解しやすかった
何がどう繋がってるかわかるから
14826/02/06(金)20:42:47No.1399406197+
アニマのLoraってチビタイにあるの?
なんかエロ粛清されなかったっけあそこ
14926/02/06(金)20:42:48No.1399406206+
neo入れるかー
15026/02/06(金)20:42:54No.1399406240+
>2070で動くようになったら起こして
15126/02/06(金)20:43:04No.1399406300+
そろそろ8GBでも瞬時とは言わずともなんとかなる時代になったかい
15226/02/06(金)20:43:11No.1399406339そうだねx1
SDXLというかstablediffusion自体がライセンス問題でローカル生成的に未来が閉ざされてるから
ローカルで発展した技術を享受しようと思ったらSDXLしか対応しないreforgeはチャオズになる
15326/02/06(金)20:43:34No.1399406491+
部分的に名前タグ被ってて出にくいか混じる絵柄あるよな
15426/02/06(金)20:43:37No.1399406503+
そんなに難しくないならコムフュイ導入チャレンジしてみるか
15526/02/06(金)20:43:57No.1399406629+
animaは商用利用出来ないっぽいからそこだけ気になるな…
15626/02/06(金)20:44:07No.1399406718+
火事で起こる煙こそが火事みたいな理屈
15726/02/06(金)20:44:10No.1399406745+
>つなぐ線ってそんなにカクカクできたんだ
〜タイプは個人的にわかりづらいからストレートにした
これにすると結構わかりやすいと思う
15826/02/06(金)20:44:23No.1399406839+
なんかいい感じの生成された画像をcomfyuiに投げ込むじゃろ
その生成方法が丸コピできるのじゃ
15926/02/06(金)20:44:55No.1399407046そうだねx1
>animaは商用利用出来ないっぽいからそこだけ気になるな…
生成した画像には関係ないし問題ある?
16026/02/06(金)20:44:56No.1399407055+
ライセンス的なことを言ったらzいもげだって大概では
16126/02/06(金)20:45:03No.1399407096+
>animaは商用利用出来ないっぽいからそこだけ気になるな…
そんなん律儀に守ってる人いるのか…?
16226/02/06(金)20:45:33No.1399407268+
>comfyUIちょっと触ったけどみんなよく理解できるねこれ
>エロの力か…
俺はGPTに「ComfyでイチからSDXLのワークフロー組みたいんでやり方教えて説明して」って感じに聞いて基本は覚えた
16326/02/06(金)20:45:33No.1399407270そうだねx1
>なんかいい感じの生成された画像をcomfyuiに投げ込むじゃろ
>その生成方法が丸コピできるのじゃ
ワークフロー残してくれる上手い人はマジで神
16426/02/06(金)20:45:43No.1399407328+
>SDXLというかstablediffusion自体がライセンス問題でローカル生成的に未来が閉ざされてるから
>ローカルで発展した技術を享受しようと思ったらSDXLしか対応しないreforgeはチャオズになる
でもドラゴンボールほどインフレ速度早くないからまだまだチャオズでもいけるぜ
16526/02/06(金)20:46:44No.1399407681+
このチャオズ結構しぶといな…


1770373720238.png fu6262204.jpg fu6262401.jpg fu6262167.jpg