二次元裏@ふたば

画像ファイル名:1766310628651.jpg-(5593 B)
5593 B25/12/21(日)18:50:28No.1384768027そうだねx2 20:00頃消えます
A1111歴3年ComfyUIの導入に挑戦しました
格段に色んなことができるのはわかったけどオナニーライフ充実のためには何をするべきかわかりません
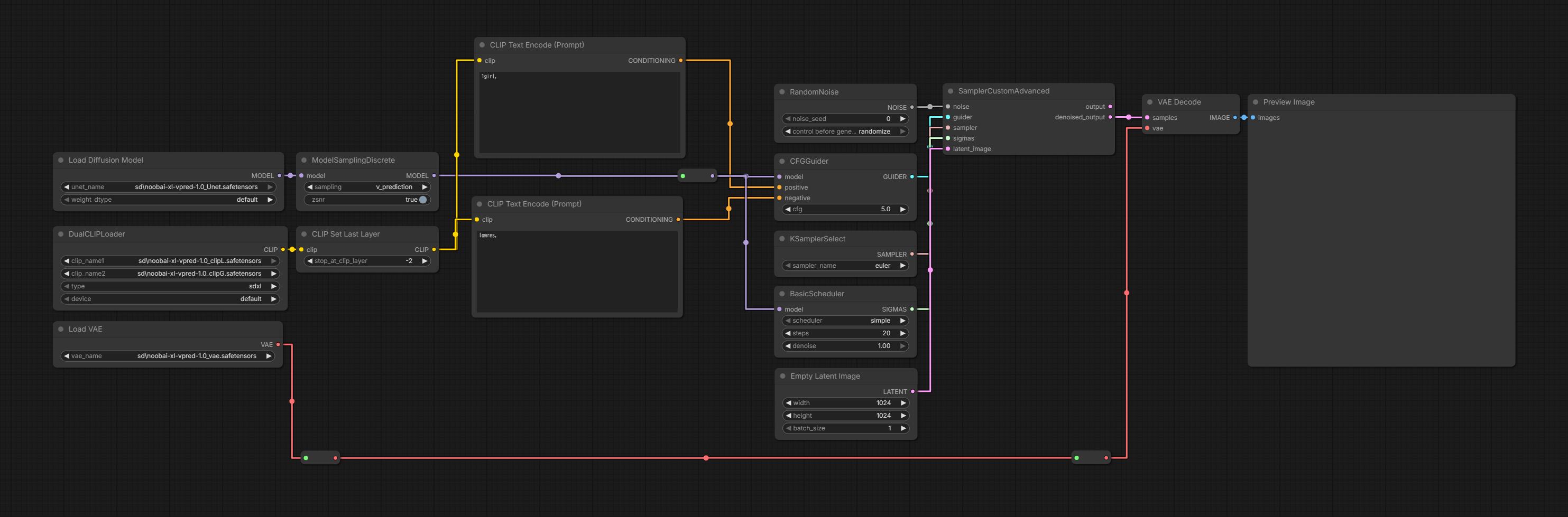
同じ作品のキャラ並べるのが好きなので今は複数の入力プロンプトからランダムにN個抜き出して出力するカスタムノード作って並べて遊んでます
fu6059244.jpg
このスレは古いので、もうすぐ消えます。
125/12/21(日)18:51:35No.1384768435+
動画とか作ってみる?
225/12/21(日)18:54:28No.1384769513+
WANは3次のとても表に出せないような動画作るのが得意と聞いた
325/12/21(日)18:55:29No.1384769866+
4070tiじゃwan2.2で解像度低いのしか出せないって聞いて悲しいんだけど今新調したくなさすぎる
425/12/21(日)18:56:48No.1384770357+
モデルやLoraマージもふぉーじかぽー的なかき分けも全部できるからなんでも作って楽しめる
はいれす部分だけ切り取って画像読み込みつけてスレ画高画質化なんて無駄な芸当も
525/12/21(日)18:58:19No.1384770925+
70tiってvram16gbじゃなかったっけ?
12ならキツいだろうけど16ならアプスケ含めていい感じの出せるんじゃない
625/12/21(日)18:59:59No.1384771619+
動画はEasyWanで作ってるけど6秒超えたあたりからループ映像みたいに最初の画像に戻りたがるんだよな
725/12/21(日)19:00:39No.1384771865+
>動画はEasyWanで作ってるけど6秒超えたあたりからループ映像みたいに最初の画像に戻りたがるんだよな
学習の都合そこが限度らしい
825/12/21(日)19:01:36No.1384772193+
>動画はEasyWanで作ってるけど6秒超えたあたりからループ映像みたいに最初の画像に戻りたがるんだよな
5秒で学習してるから長尺作りたいなら5秒ごとに作ってつなげろって聞いた
925/12/21(日)19:02:16No.1384772446そうだねx1
>5秒で学習してるから長尺作りたいなら5秒ごとに作ってつなげろって聞いた
どんどん顔が外国人になっていく
1025/12/21(日)19:02:19No.1384772472+
昨日か一昨日に「」から絵柄LORAって教師画像50〜100枚のほうが
絵柄の再現性高いって教えてもらったけど本当に再現性高くなって驚いちゃった
1125/12/21(日)19:02:42No.1384772643+
AIとは直接関係ないんだけどAI動かせる高性能なPC買ったあと
延長コードに使えるの1500Wって記述を読んで電源が足りるか不安になってきた
1225/12/21(日)19:03:13No.1384772853+
>昨日か一昨日に「」から絵柄LORAって教師画像50〜100枚のほうが
>絵柄の再現性高いって教えてもらったけど本当に再現性高くなって驚いちゃった
まじか…
教師画像厳選して作り直した方がいいのか…
1325/12/21(日)19:04:18No.1384773308そうだねx5
延長コード以前にコンセントの穴1つあたりの限界が1500Wだ
1425/12/21(日)19:04:24No.1384773341+
>AIとは直接関係ないんだけどAI動かせる高性能なPC買ったあと
>延長コードに使えるの1500Wって記述を読んで電源が足りるか不安になってきた
5090でも買ったのか?
1525/12/21(日)19:07:55No.1384774745そうだねx1
ざっくりreforgeからcomfyに変えると何ができるようになるんです?
実はそこが結構情報ないところ
1625/12/21(日)19:08:01No.1384774792+
A1111からComfyUIに変えて一番困るのが強調の効き具合だと思う
1725/12/21(日)19:08:43No.1384775060+
なまじwebUIであらかたの事が出来るからcomfy導入するの面倒なんだよなぁ
1825/12/21(日)19:10:01No.1384775551+
>なまじwebUIであらかたの事が出来るからcomfy導入するの面倒なんだよなぁ
だからA1111で明確にできないことが出てきたら導入するくらいでいいと思った
そもそもA1111導入もそれなりに面倒だったしエロパワーに後押しされれば乗り切れるだろう
1925/12/21(日)19:10:09No.1384775603+
1500w常に消費するPCって電気代ヤバそう
2025/12/21(日)19:11:04No.1384775964+
>fu6059244.jpg
絵柄めっちゃ好みなんだけどアーティストスタイルとモデル教えてよ
あとどこ住み?
2125/12/21(日)19:11:31No.1384776136+
普通にSDXL系モデル使う分にはWebUIでいいよね
それ以降はcomfyじゃないとだけど
2225/12/21(日)19:11:48No.1384776234+
>ざっくりreforgeからcomfyに変えると何ができるようになるんです?
>実はそこが結構情報ないところ
次世代モデルがすぐ使えるが最大の違い
アニメモデルだけでシコってるだけなら今の所あんまり導入する意味はない
2325/12/21(日)19:12:40No.1384776568+
ラスオリでみたこういう犬のおしっこさせるポーズの呪文ってある?
fu6059341.jpg
2425/12/21(日)19:13:27No.1384776851+
>WANは3次のとても表に出せないような動画作るのが得意と聞いた
もしかしてアリババはエロか?
2525/12/21(日)19:13:32No.1384776885+
俺はcomfyよく分からないマン!
とりあえずやさしい人がお出しするeasycomfyみたいのを待つぜ…
2625/12/21(日)19:14:45No.1384777447そうだねx2
>ラスオリでみたこういう犬のおしっこさせるポーズの呪文ってある?
>fu6059341.jpg
公式でこんな画像あるのかラスオリ…
2725/12/21(日)19:15:11No.1384777623+
今問題になってるけど普通に日常で撮った画像に
She takes her clothes off
ってプロンプトで回すだけで絶対表に出せないものが出てきちゃうので…
やってることは往年のアイコラと同じなんだけど
2825/12/21(日)19:15:42No.1384777856+
ラスオリって名前だけ聞いたことあるけどこんなエロゲーみたいなやつなの!?
2925/12/21(日)19:15:59No.1384777952+
1日で形にできてえらい!
3025/12/21(日)19:16:22No.1384778121+
普通に18禁ゲーだよ
3125/12/21(日)19:16:33No.1384778192そうだねx6
Workflow入れるだけなのに何を難しがってるのか分からん
3225/12/21(日)19:17:47No.1384778640そうだねx3
all fours, spread legs, peeing, from side,.pussy
辺りで出来そうだけど
3325/12/21(日)19:18:15No.1384778796+
幸せ
3425/12/21(日)19:18:31No.1384778879そうだねx3
>ラスオリでみたこういう犬のおしっこさせるポーズの呪文ってある?
all fours,leg up,spread legs,peeing,
3525/12/21(日)19:19:14No.1384779151+
Workflowって配ってるの使うの?それとも自分で組むの?
3625/12/21(日)19:20:45No.1384779856+
動画はconfy使ってるけど画像はまだreforgeだわ
3725/12/21(日)19:20:53No.1384779919そうだねx2
配られてるのを自分でいい感じに書き換えて使ってる
3825/12/21(日)19:21:31No.1384780166そうだねx2
ワークフローなら人の生成した画像放り込むのも良いよ
3925/12/21(日)19:23:36No.1384781055+
ワークフロー探しはcivitaiで探せばいいのかな
4025/12/21(日)19:23:37No.1384781061+
>普通に18禁ゲーだよ
一般向けだと思ってた
4125/12/21(日)19:23:46No.1384781132+
>Workflowって配ってるの使うの?それとも自分で組むの?
自分はCIVITAIのIllustrious XL's ComfyUI Beginner Workflowから始めてLoraをPowerLoraLoaderに変えてLoraSidebar入れたらとりあえず簡単な生成には不便しなくなったから自分で組むよりは配ってるのをいじって使うのがいいと思う
4225/12/21(日)19:24:38No.1384781462そうだねx3
>ワークフローなら人の生成した画像放り込むのも良いよ
こういうPC関連はひたすら真似して覚えるモンだと思ってる
4325/12/21(日)19:25:18No.1384781713そうだねx2
>ラスオリでみたこういう犬のおしっこさせるポーズの呪文ってある?
fu6059402.jpg
とりあえずタグ抽出して食品関連のタグだけ抜いたもの
1girl, breasts, nude, nipples, feet, completely nude, navel, solo,paw pose, all fours, spread legs, leg up,
huge breasts, toes, thighs, full body, soles, ass, convenient looking at viewer, open mouth,
peeing, black background
4425/12/21(日)19:25:24No.1384781733+
lora loaderはプロンプトから抽出するカスタムノード直列にいくつも繋いで使ってるわ
4525/12/21(日)19:27:22No.1384782529+
>>普通に18禁ゲーだよ
>一般向けだと思ってた
まあ18禁と一般のイマイチなとこ取りになってる感はある
だんだん振り切れつつあるが
4625/12/21(日)19:27:38No.1384782618+
今が買い時では無いのはわかってるが
BTOで5060ti積んだPC買ってしまった
今までmacで1枚1分かかってたから届いたら色々試したいけど
今は何が面白い?
4725/12/21(日)19:28:16No.1384782844+
>lora loaderはプロンプトから抽出するカスタムノード直列にいくつも繋いで使ってるわ
最初は複数選ぶやつ使ってたけどめんどくなって全部直列にして適宜オンオフでいいや…ってなった
4825/12/21(日)19:28:18No.1384782862そうだねx2
今めちゃくちゃ使いこなしてる人も大半は最初人真似というか先人の知恵を拝借してそうなってるだろうしな
4925/12/21(日)19:28:33No.1384782954そうだねx3
頼むビデオメモリを増設できるタイプのグラボ産まれてくれ
5025/12/21(日)19:28:57No.1384783104+
雰囲気だけでワークフロー自作してたけど多分もっといいやり方は無限にある
5125/12/21(日)19:29:30No.1384783353+
タグ抽出機能ももうちょっと性能上がらないかなぁ
5225/12/21(日)19:29:50No.1384783498そうだねx2
>fu6059402.jpg
>とりあえずタグ抽出して食品関連のタグだけ抜いたもの
パーフェクトじゃん
5325/12/21(日)19:30:44No.1384783823+
>タグ抽出機能ももうちょっと性能上がらないかなぁ
thresholdいじるのもいいと思う
5425/12/21(日)19:30:47No.1384783851+
もう絵からプロンプト再現率すげえ高いのね
5525/12/21(日)19:31:18No.1384784057+
情報が陳腐化したりしてるから自分で組もうとした途端一気に難易度上がる
IPADAPTER頑張って入れたけどつまりまくって最終的にカスタムノードのソース見に行ってハードコーディングされてるモデル名のところ弄って解決した
なんでハードコーディングするんですか…?
5625/12/21(日)19:31:51No.1384784287そうだねx3
reforgeで拡張盛った方がいいなってなる
5725/12/21(日)19:32:11No.1384784467+
エロ絵の方ももう少し詳細にできたらなあと思うことがある
クリ責めとかやってもうーん…ってかんじなんだよな
手マンの方に収束している感がどうしてもある
5825/12/21(日)19:32:58No.1384784806+
俺の好きなキャラが高確率で1boy判定喰らうからきらい
5925/12/21(日)19:33:20No.1384784952+
>もう絵からプロンプト再現率すげえ高いのね
そこはまあ再現しやすさ次第かな
6025/12/21(日)19:34:42No.1384785652+
レズの具合わせとかtaggerとかで抽出しても破綻しまくる
6125/12/21(日)19:34:54No.1384785749+
>頼むビデオメモリを増設できるタイプのグラボ産まれてくれ
エンタープライズでは出した事あるみたいだね
120万円とかで
6225/12/21(日)19:35:09No.1384785897+
タガーでタグ付けるとvirtual youtuberがよく出てくるんだけどあれどういう判定してるんだろうなあ…
6325/12/21(日)19:36:51No.1384786773そうだねx1
みんなが使ってたりベースにしてるワークフロー知りたいぜ
https://civitai.com/articles/17339/comfyui-image-workflows-guide
前も書いたけど俺はこのT2IとDetailerのセット
6425/12/21(日)19:37:22No.1384787032+
WAN4070で動画生成すると数分かかるんだけどトップクラス「」はどれくらいかかる?
6525/12/21(日)19:37:26No.1384787065+
ケモノ系だとpokemonなんかもよく出るな
pokemonの何かまではタグ付けしてくれないけど
6625/12/21(日)19:38:45No.1384787725+
comfyも触ったけどA1111やreforgeのほうが好みの画像手軽に作れるから戻った
新しいモデルの評判がよかったら多分気合い入れて移行する
6725/12/21(日)19:39:07No.1384787898+
>タガーでタグ付けるとvirtual youtuberがよく出てくるんだけどあれどういう判定してるんだろうなあ…
カラフルで装飾過多だと判定受けるのかなって気がする
6825/12/21(日)19:39:28No.1384788061+
拡張を盛ったreforgeが強すぎてな
6925/12/21(日)19:40:22No.1384788416+
一応動画のためにcomfyに手を出したけどSDXLから抜け出せないからまだreforgeで困らないんだよな…で画像生成ではそのまま使ってる
civitai helpperに未だに頼ってるからなのもある
7025/12/21(日)19:40:48No.1384788678+
再現しやすいというか
絵なんて…ばかにするわけじゃないけど見栄えするポーズは限られてるのでだいたい出る
7125/12/21(日)19:41:14No.1384788895そうだねx2
どこまでいってもsdxlはこれの改造
fu6059468.jpg
7225/12/21(日)19:42:27No.1384789500+
あくまでも単一人体に限れば構図のメインは限れるよね
7325/12/21(日)19:42:27No.1384789501+
きっとAIがもっと良いローカル環境を考えてくれるさ…
7425/12/21(日)19:43:07No.1384789773+
>きっとAIがもっと良いローカル環境を考えてくれるさ…
個人的に低スペで動かセル仕組みシステムメインにして欲しい
7525/12/21(日)19:43:25No.1384789894+
>拡張を盛ったreforgeが強すぎてな
それは気のせいだろうcomfyuiはそれ以上に拡張性あるぞ
7625/12/21(日)19:44:29No.1384790371+
WAIの16出てたけどどう?
7725/12/21(日)19:44:34No.1384790409+
スパロボの分岐みたいなワークフローなんとかならない?
7825/12/21(日)19:44:35No.1384790414+
>みんなが使ってたりベースにしてるワークフロー知りたいぜ
最近これ使ってて
https://civitai.com/models/741620/not-so-simple-or-is-it-illustrious-workflow
複数キャラ出したいときはコレ
https://civitai.com/models/1710852/22-characters-random-gangbang-generatorcomfyui-workflow
7925/12/21(日)19:44:42No.1384790472+
導入してみたけどエラー解決できなくて一度も生成できずに諦めたよ…
8025/12/21(日)19:45:19No.1384790730+
>>拡張を盛ったreforgeが強すぎてな
>それは気のせいだろうcomfyuiはそれ以上に拡張性あるぞ
機能的な拡張性の話ではない
8125/12/21(日)19:45:39No.1384790880そうだねx2
>WAIの16出てたけどどう?
14でいいなって思った
8225/12/21(日)19:46:18No.1384791170+
特殊すぎて参考にならんかもしれんが低スペ過ぎてreforgeだとエラー出る解像度がcomfyuiだと普通に出せる
8325/12/21(日)19:46:21No.1384791191+
>WAIの16出てたけどどう?
まあWAIだねーって感じ
気分で移行してもいいししなくてもいい
8425/12/21(日)19:46:32No.1384791273そうだねx1
NEOはすべて解決してくれるぞ
8525/12/21(日)19:46:44No.1384791361+
wai16は塗りが好みじゃなかった
8625/12/21(日)19:47:46No.1384791803+
neoって導入簡単?
8725/12/21(日)19:48:24No.1384792150+
>neoって導入簡単?
簡単よ
8825/12/21(日)19:48:29No.1384792182+
comfyuiは軽くさわっても三次は綺麗にでる
軽くの先が無理
8925/12/21(日)19:48:40No.1384792297+
そもそもだけど今reforge使うならforgeneoの方が良くない?ただ理由つけて新しい環境にするの面倒なだけだろもう
9025/12/21(日)19:49:12No.1384792601+
>WAIの16出てたけどどう?
15より指がグチャらなくなった気がする
9125/12/21(日)19:49:17No.1384792639そうだねx2
二次エロにしか興味ないから三次が綺麗に出るといわれても…という感じだ
9225/12/21(日)19:49:50No.1384792967そうだねx2
>>fu6059244.jpg
>絵柄めっちゃ好みなんだけどアーティストスタイルとモデル教えてよ
>あとどこ住み?
model:WAI15
LORA:Asagi_igawa_v2:0.4 sakamoto ahiru:0.8
prompt:thick outlines
9325/12/21(日)19:50:13No.1384793137+
NEOって何?
9425/12/21(日)19:50:18No.1384793174+
paperspaceにも割とすんなり導入できたからcolab使ってる人でもいけるはずなNEO
ただそれ使って何したかっていうとZいもげやnetaluminaでspread legsしてこんなもんか…って思ったぐらい
9525/12/21(日)19:50:54No.1384793475+
>NEOって何?
ZImageとかの新しいモデルが使えるWebUI
9625/12/21(日)19:51:04No.1384793555+
colabやってみようと思ったけど容量足んねえわ!ってなった
9725/12/21(日)19:51:19No.1384793670+
>最近これ使ってて
>複数キャラ出したいときはコレ
ありがとう!使ってみる
複数キャラは出し方がよくわからないからワークフローが知りたかったところだ
9825/12/21(日)19:51:34No.1384793773そうだねx2
pytorch_optimizerに今日実装されたオプティマイザーAnoが大分良かった
https://github.com/kozistr/pytorch_optimizer/releases/tag/v3.9.0
設定できるパラメータとデフォルト値
https://pytorch-optimizers.readthedocs.io/en/stable/optimizer/#pytorch_optimizer.Ano
BETAはデフォルト値がベストか探ってる最中だけどプティマイザーの素性はいいと感じる
学習時間はAdamW比1.33倍
9925/12/21(日)19:51:43No.1384793848そうだねx2
>そもそもだけど今reforge使うならforgeneoの方が良くない?ただ理由つけて新しい環境にするの面倒なだけだろもう
面倒は理由では
ゼロから入れるならともかく移行する必要性はまだまだ薄いしなあ
10025/12/21(日)19:52:34No.1384794226+
WAN使えるのがウリらしいけどどう使うかわからんのよなneo
10125/12/21(日)19:52:37No.1384794262+
いらすとやさんあたりからモデル知識が全然アップデートされてないけど実際最新にするとなにか良くなったの?
10225/12/21(日)19:52:59No.1384794461+
複数キャラ入りloraを作ってforgecoupleで二人分出すとか
そういうのの手腕だけがうまくなっていく
10325/12/21(日)19:54:00No.1384795018+
>そもそもだけど今reforge使うならforgeneoの方が良くない?
reForgeだとComfy側で入った修正取り入れてるから破綻や妙な描写classicやneoよりいくらか少なかったりするのよね
Euler a ではなく Euler A Comfyにしたり
SD Sampling Backend for A1111 samplersオプションをldm patched (Comfy)にするのおすすめ
10425/12/21(日)19:54:20No.1384795176+
>BETAはデフォルト値がベストか探ってる最中だけどプティマイザーの素性はいいと感じる
>学習時間はAdamW比1.33倍
1.33倍かけて大分良いって小物とかのディティールも維持してくれるとかそういう恩恵ある感じ?
10525/12/21(日)19:54:54No.1384795483+
>model:WAI15
>LORA:Asagi_igawa_v2:0.4 sakamoto ahiru:0.8
>prompt:thick outlines
サンキュー!
DLしてくるわ
10625/12/21(日)19:55:12No.1384795670+
最近comfyui使ってみててスパゲッティ状のワークフローは俺も未だにわからないがforgeでやってたことはある程度出来るようになったぜ!
去年一回挑戦してみたときよりわかりやすくなってる気がする
10725/12/21(日)19:55:38No.1384795903+
>colabやってみようと思ったけど容量足んねえわ!ってなった
paperspaceの場合tmp領域なら自由に使えるけどcolabにもそういうのあるんじゃないかな?
都度モデルをダウンロードしてSDのフォルダにシンボリックリンク貼るセル作るだけだよ
10825/12/21(日)19:55:45No.1384795950+
comfy入れたいんだけどデスクトップとポータブルのどっちで入れてる?
10925/12/21(日)19:55:56No.1384796048+
neoは拡張とか入れるのが面倒でまだ触ってない
11025/12/21(日)19:56:03No.1384796113+
>reForgeだとComfy側で入った修正取り入れてるから破綻や妙な描写classicやneoよりいくらか少なかったりするのよね
そんな違いあるんだ
11125/12/21(日)19:56:16No.1384796200そうだねx1
StabilityMatrix
11225/12/21(日)19:56:25No.1384796261+
拡張機能6個ぐらい使いながらWebUIで生成してるからComfyで再現しようとすると面倒過ぎる
11325/12/21(日)19:57:32No.1384796802+
>二次エロにしか興味ないから三次が綺麗に出るといわれても…という感じだ
おおむね同意だけど3次で出やすいものは3次のモデルで少しノイズ除去して下地を作ってから2次のモデルで仕上げるって手もあるぞ
これはA1111でもできてたからどの環境って話ではないが
11425/12/21(日)19:57:44No.1384796905+
>都度モデルをダウンロードしてSDのフォルダにシンボリックリンク貼るセル作るだけだよ
毎回ダウンロードすればcolabでも確かできるけど馬鹿面倒臭くないか…?
11525/12/21(日)19:58:13No.1384797121そうだねx1
理由付けてでも新規環境取り入れるのダルいという一点のみなんだけど
やっぱ目に見えて変わる何かがないとねーってなっちゃう
11625/12/21(日)19:58:24No.1384797207+
適当にプロンプト整えたら生成垂れ流ししてガチャりながらシコる使い方だから
そんな手の込んだことはできねえ
11725/12/21(日)19:58:33No.1384797281+
>>都度モデルをダウンロードしてSDのフォルダにシンボリックリンク貼るセル作るだけだよ
>毎回ダウンロードすればcolabでも確かできるけど馬鹿面倒臭くないか…?
まぁ待ち時間はあるけどただダウンロードするだけだから一度作りさえすればめんどくさくはないぞ…
11825/12/21(日)19:59:05No.1384797541+
>StabilityMatrix
シンボリックリンクで共有化しちゃってたから結局使ってない奴来たな…
11925/12/21(日)19:59:06No.1384797553+
最近はかにかまいれてもそんな主張しなくなったな
12025/12/21(日)19:59:45No.1384797845+
次スレありがとうございます!!


1766310628651.jpg fu6059341.jpg fu6059402.jpg fu6059468.jpg fu6059244.jpg